前言
简幻欢是从2018年做我的世界开服一直做到现在,拥有了7万+的用户数量。最近简幻欢更新了4.0,每天签到足够长期使用一个4核8G配置的服务器。足以和自己的小伙伴玩,仅需几步就可以开一个Java、BE、共通服。
1.注册账号
首先访问官网 注册自己的账号,注册好后需要用微信支付一块钱用来验证 为了防止滥用
2.新建实例
简幻欢官方给出了一下默认的实例类型,自己也可以上传自己的服务端。这里不在演示默认的实例,而是演示一下自定义的实例。
2.1 选择自定义实例
2.2 实例服务端选择java
2.3 实例版本选择Java多版本
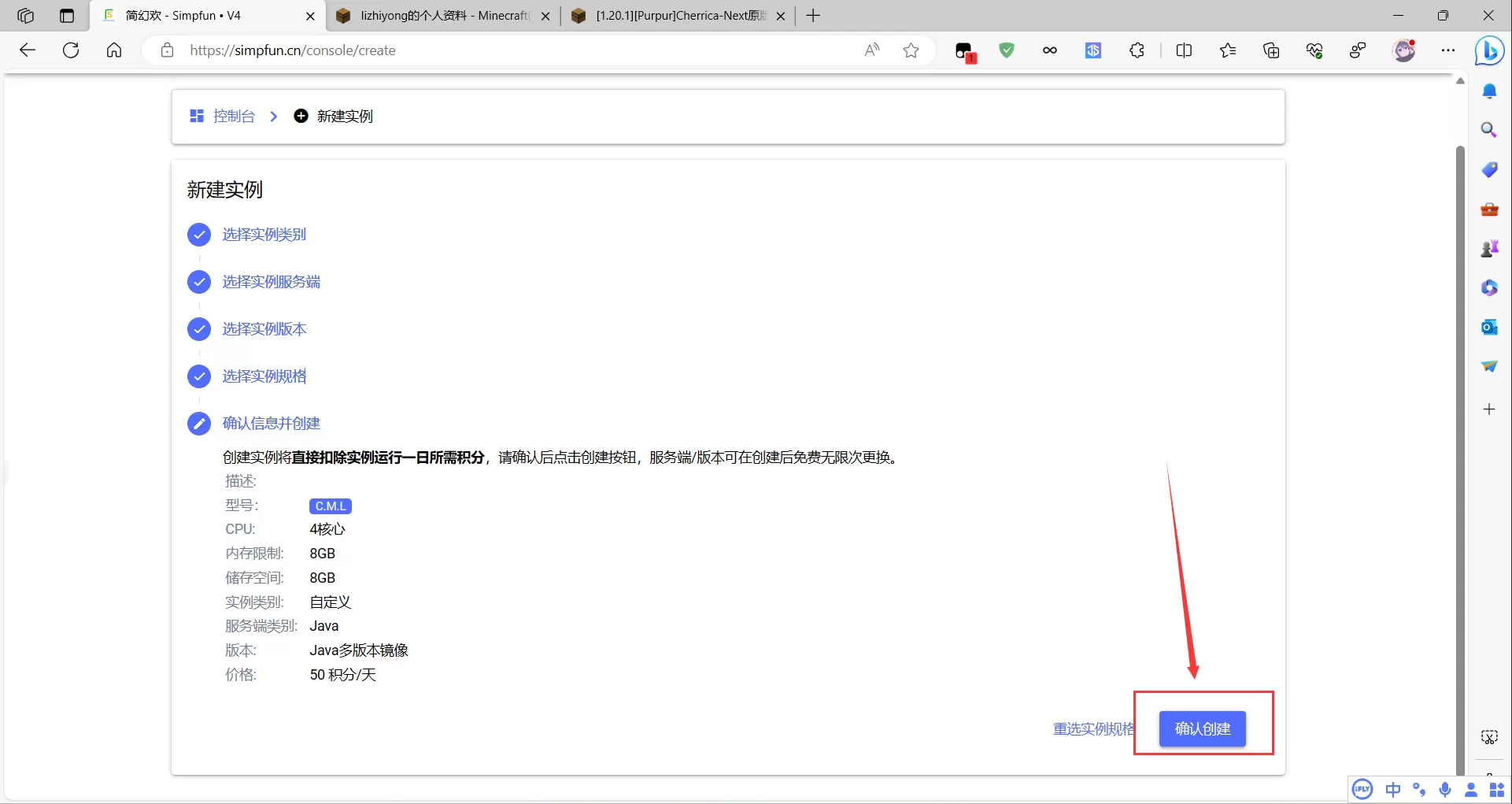
2.4 选择50积分一天的规格
2.5 确认创建
3.上传服务端
ps:这里服务端只是推荐我用过的服务端,自己可以测试其他的服务端
3.1 下载服务端
我这里用的是mcbbs里面的一款服务端,用着还行,装了一些常用的插件。地址:Cherrica-Next原版向增强生存整合 回帖后获得下载地址。
3.2 上传服务端
首先进入文件管理页面
点击右下角三个点,再点击里面的上传文件
选着下载好的服务端,上传
解压文件
4.启动服务器
4.1 修改启动配置
首先打开start.sh
将14行修改为 ${openjdk17} -Xms7G -Xmx${maxmem}M -jar purpur-1.20.1-2004.jar nogui (注意前面一定不能有#号,不然没法启动)
4.2 启动
返回终端,点击右上方启动
如图现在已经启动
等待几分钟即可
5.加入服务器
打卡mc 1.20.1 版本点击多人游戏
输入你终端上面的 ip:端口 进入
发现已经可以游玩,可以吧地址发给自己的好朋友。这样就可以和好朋友一起玩了。
结语
因为是免费的,请大家及时的备份,防止自己的数据丢失。如要修改插件请参照mcbbs的说明。
也请大家多多点赞!
有点意思! 















MCBBS崩服了,现在下载不了插件了😢
你好,看完你的博客文章,感觉很不错!希望与你网站首页友情链接
大流量卡
http://53go.cn
专注于移动/联通/电信推出的大流量多语音活动长短期套餐手机卡的相关知识的介绍普及
听说互换友情链接可以增加网站的收录量,特此来换,如果同意的话就给internetyewu@163.com发信息或者就在此回复下吧!
暂不支持这种友链